
Towards Automated Cloud Detection: Classification of All-sky Camera Images at the Muztagh Station
Clear and stable skies are among the most fundamental and valuable resources for astronomical observations. For optical telescopes, the spatial distribution of clouds directly affects available observing time and data quality. Therefore, obtaining long-term and stable information on sky conditions is a crucial component of site testing and observatory operation management.
Recently, WANG Siqi, a master’s student at the Optical Astronomy and Technology Application Research Division of Xinjiang Astronomical Observatory, Chinese Academy of Sciences, under the supervision of Professor Ali Esamdin, carried out a study on the automatic classification of all-sky camera images at the Muztagh-ata site.
The research led to the development of an automatic cloud image classification model, named ASCNet, providing a new technical approach for rapid and objective assessment of sky conditions under real observational environments. The proposed method enables automatic classification of all-sky camera images and maintains good stability even under complex illumination conditions, offering a more efficient solution for continuous site monitoring.
The related research results have been published in Research in Astronomy and Astrophysics (RAA, 26, 035002, 2026).
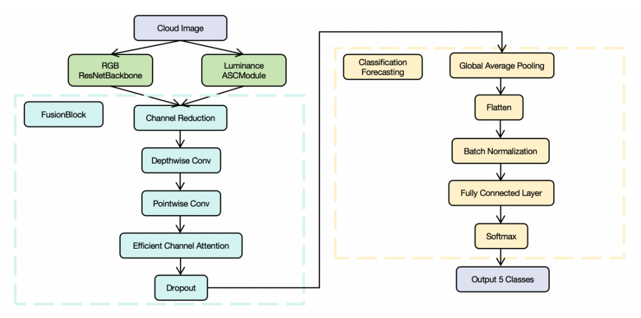
The study adopts a complementary dual-channel feature extraction framework. In this design, ResNet is used to capture global semantic information of the sky, while the ASCModule focuses on extracting local luminance texture features related to cloud structures. By combining these two types of information, the model achieves comprehensive cloud condition discrimination.
Test results show that the model demonstrates high consistency and stability in cloud image classification tasks, with a consistency rate of approximately 92.7% compared to manual classification, and is capable of effectively identifying multiple typical cloud conditions, indicating strong potential for practical applications.
Automatic classification of all-sky camera images plays an important role in reducing manual workload and improving the efficiency of site monitoring. As astronomical observations continue to move toward greater intelligence and precision, this approach—enabling machines to understand sky conditions—is expected to play an increasingly important role in astronomical site evaluation and observational operation support.
This work is supported by the Chinese Academy of Sciences (CAS) “Light of West China” Program and the National Natural Science Foundation of China.

Figure. Overall structure of ASCNet

Table. Comparative Experiments
Attachment Download: